Skip to main content

Build a Verifiable App

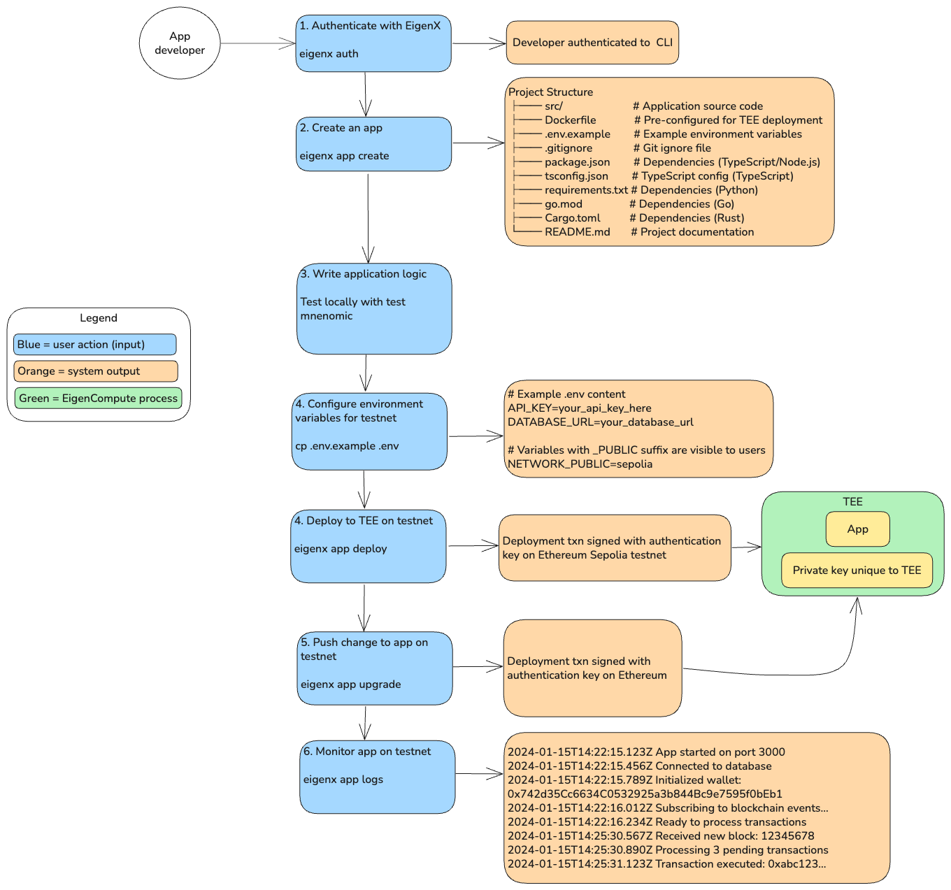
The steps to build a verifiable app on EigenCompute are shown below.

EigenCompute Developer Journey

For more information, see the following topics:

  1. Create Authentication Keys
  2. Create an App
  3. Testing
  4. Environment Variables
  5. Deploying and Upgrading Apps
  6. Monitoring Apps